locr
//
Docs
Vms2TileServer
Architektur Überlegungen
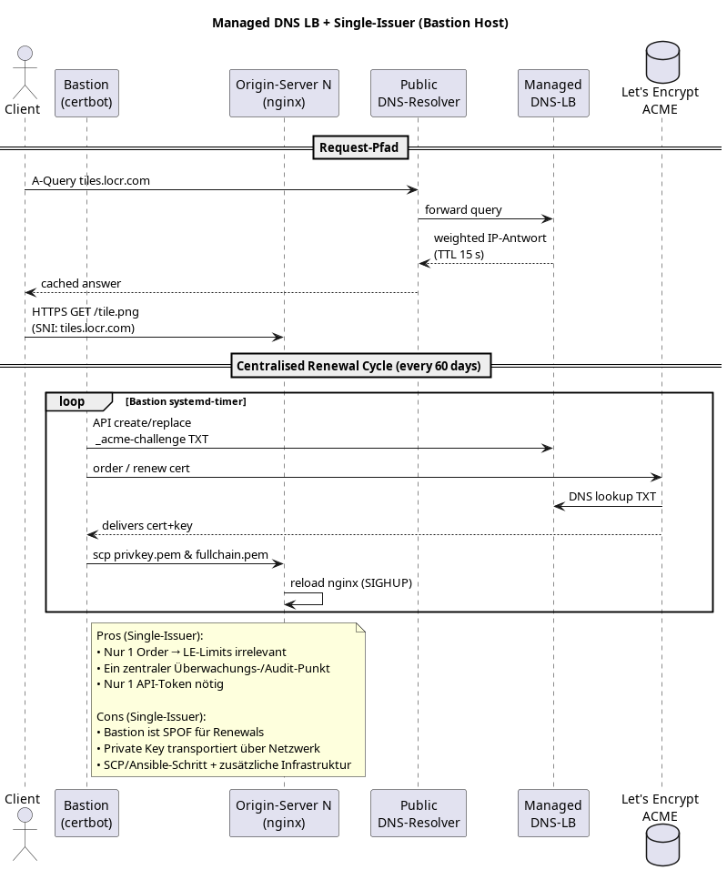
DNS Load Balancing (single-issuer SSL)
DNS Load Balancing (single-issuer SSL)